MySQL Workbench 란 mysql dbms에 기본적인 ide이라 할 수 있다.
1. 아래 링크를 통해 버전에 맞게 설치
https://dev.mysql.com/downloads/workbench/
MySQL :: Download MySQL Workbench
dev.mysql.com
2. 아이디가 없다면 No thanks 부분을 클릭해도 좋다.

3. 계속 next..

4. 설치 완료 후 초기 화면 root를 클릭후 비밀번호 입력 접근

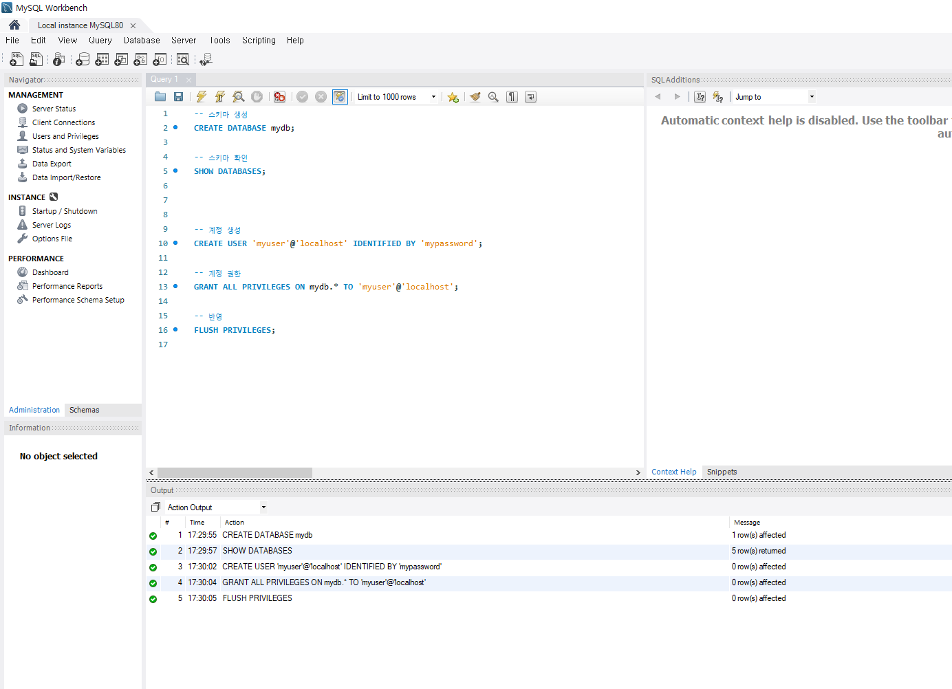
5. root 계정 로그인 후 화면, 여기서 스키마 등을 나눌 수 있음

'개발 > DB' 카테고리의 다른 글
| 샤딩(Sharding) vs 파티셔닝(Partitioning) 정리 (0) | 2025.06.26 |
|---|---|
| 오라클을 이해하기 위한 필수 키워드 3가지 (1) | 2025.05.02 |
| Spring Boot + JPA + MySQL 연동을 위한 DB 설정 (0) | 2025.03.01 |
| Mysql 설치 (0) | 2025.01.20 |